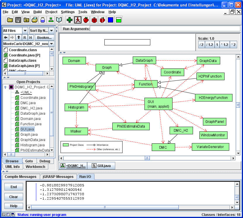
Diffusion Quantum Monte Carlo (Verwendung des Programm-Pakets von Ian Terrell, http://merlin.physics.wm.edu/~ian/dmcview/)

DQMC_H2

   

Run main

 

 

DMC.java

//package dmc;

//import rvg.VariateGenerator;

import java.util.Vector;
import java.util.Iterator;
import java.lang.Math;
import java.lang.ArithmeticException;

import java.lang.System;

/**
* A Diffusion Monte Carlo Simulation.
*
* This class implements the basic DMC structure as outlined in
* "Introduction to the Diffusion Monte Carlo Method" by Ioan Kosztin,
* Byron Faber and Klaus Schulten in 1995.
*
* It only provides the basic methods for the walkers to be moved,
* to be born and to die. The actual simulation loop with start and
* end conditions must be implemented in another class.
*
* This class is meant to be subclassed; the child class will overwrite
* the V() function to give the simulation a valid potential.
*
* @author Ian Terrell
*/

public class DMC
{
   /*************
   * CONSTANTS *
   *************/


   public final static int DEFAULT_NUM_WALKERS = 500;  // default number of walkers

   public final static double DEFAULT_DTAU = .1;  // default timestep

   public final static long DEFAULT_SEED = 123456789;  // default random variate generator seed

   public final static double DEFAULT_REF_ENERGY = -1.0;  // default reference energy

   public final static boolean DEFAULT_REF_ENERGY_CONSTANT = false;  // default value to whether or not to hold
                                                                     // the reference energy constant

   public final static double DEFAULT_ALPHA = -1.0;  // default feedback parameter

   public final static double DEFAULT_DELTA_FNC_X0 = 0.0;  // default x_0 used for delta function walker initialization

   public final static double DEFAULT_X_MIN = -5.0;  // default minimum x value for histogram display

   public final static double DEFAULT_X_MAX = 5.0;  // default maximum x value for histogram display

   public final static double DEFAULT_UNIFORM_A = -4.0;  // default parameter a for a uniformly distributed
                                                         // walker initialization


   public final static double DEFAULT_UNIFORM_B = 4.0;   // default parameter b for a uniformly distributed
                                                         // walker initialization

   public final static double DEFAULT_GAUSSIAN_MU = 0.0;  // default parameter mu for a gaussian distributed
                                                          // walker initialization

   public final static double DEFAULT_GAUSSIAN_SIGMA = 1.0;  // default parameter sigma for a gaussian distributed
                                                             // walker initialization

   public final static int INIT_DELTA_FNC = 0;  //  Initialization mode for walkers

   public final static int INIT_UNIFORM = 1;

   public final static int INIT_GAUSSIAN = 2;

   /*****************
   * DATA ELEMENTS *
   *****************/


   public Vector walkers;  // array of walkers

   public int numWalkers;  // desired number of walkers

   public double dTau;  // timestep

   public double tau;  // current time

   public double refEnergy;  // reference energy

   public double alpha;  // feedback parameter

   public VariateGenerator rvg;  // random variate generator

   public boolean refEnergyConstant;  // whether or not to hold the reference energy constant


   /**********
   * METHODS *
   ***********/


   /**
   * Constructor. Takes one of everything and initializes the simulation.
   *
   * @param numWalkers The number of walkers to start the simulation with.
   * @param refEnergy The reference energy to start the simulation with. If it is
   * negative, use the current average energy of all the walkers.
   * @param refEnergyConstant Whether or not to hold the reference energy constant.
   * @param dTau The timestep to use.
   * @param alpha The feedback parameter to use (use -1.0 to use the default value
   * of 1/dTau).
   * @param seed The long int to seed the random variate generator.
   * @param initMode The mode in which to initialize the random walkers.
   * @param param1 First parameter for the initialization mode.
   * X_0 for delta functions, a for Uniform, mu for Gaussian
   * @param param2 Second parameter for the initialization mode.
   * unused for delta functions, b for Uniform, sigma for Gaussian
   */

   public DMC(int numWalkers, double refEnergy, boolean refEnergyConstant, double dTau, double alpha, long seed,
              int initMode, double param1, double param2)
   {
     this.numWalkers = numWalkers;
     this.dTau = dTau;
     tau = 0.0;
     this.refEnergyConstant = refEnergyConstant;
     this.alpha = alpha;
     rvg = new VariateGenerator(seed);

     // Initialize the walkers:

     double totalEnergy = 0.0;
     walkers = new Vector(numWalkers);
     switch (initMode)
     {
       case INIT_DELTA_FNC:
       for (int i = 0; i < numWalkers; i++)
       {
         Walker w = new Walker(param1, param1,param1,param1, param1,param1);
         totalEnergy += V(w.x, w.y, w.z,w.x2, w.y2, w.z2);  // Energie für Walker i
         walkers.add(w);  // Walker-Elemente werden dem Vektor walkers hinzugefügt
       }
       break;
       case INIT_UNIFORM:
       for (int i = 0; i < numWalkers; i++)
       {
         Walker w = new Walker(rvg.Uniform(param1,param2),rvg.Uniform(param1,param2),rvg.Uniform(param1,param2),
                               rvg.Uniform(param1,param2),rvg.Uniform(param1,param2),rvg.Uniform(param1,param2));
         totalEnergy += V(w.x, w.y, w.z,w.x2, w.y2, w.z2);
         walkers.add(w);
       }
       break;
       case INIT_GAUSSIAN:
       for (int i = 0; i < numWalkers; i++)
       {
         Walker w = new Walker(rvg.Normal(param1,param2),rvg.Normal(param1,param2),rvg.Normal(param1,param2),
                               rvg.Normal(param1,param2),rvg.Normal(param1,param2),rvg.Normal(param1,param2));
         totalEnergy += V(w.x, w.y, w.z,w.x2, w.y2, w.z2);
         walkers.add(w);
       }
       break;
     }
     if (refEnergy < 0)  // das ist der Normalfall
       this.refEnergy = totalEnergy / numWalkers;
     else
       this.refEnergy = refEnergy;
   }

   /**
   * This constructor constructs a simulation with a delta function walker
   * initialization about point initialPosition, the seed given, and the number
   * of walkers given, but everything else with default values.
   *
   * @param numWalkers The number of walkers to start the simulation with.
   * @param initialPosition The position at which to start the walkers.
   * @param seed The long int to seed the random variate generator.
   */

   public DMC(int numWalkers, double initialPosition, long seed)
   {
     this(numWalkers, DEFAULT_REF_ENERGY, DEFAULT_REF_ENERGY_CONSTANT, DEFAULT_DTAU, DEFAULT_ALPHA, seed,
          INIT_DELTA_FNC, initialPosition, 0);
   }

   /**
   * This is the potential energy function, and is meant
   * to be overwritten by a derived class.
   *
   * @param x The point at which to get the potential
   * @return Returns the potential energy at point x
   */

   public double V(double x,double y,double z,double x2, double y2, double z2)
   {
     return x; // Rückgabewert hier ohne Bedeutung, da die Methode überschrieben werden muss, s. DMC_H2
   }

   /**
   * This function returns the weight of a walker.
   *
   * @param w The walker to return the weight of.
   */

   public double Weight(Walker w)
   {
     return Math.exp(-(V(w.x, w.y, w.z,w.x2, w.y2, w.z2) - refEnergy)*dTau);
   }

   /**
   * This function does one complete iteration of the simulation,
   * including moving the walkers, branching them, and updating the
   * reference energy.
   */

   public void Iterate()
   {
     walk();
     branch();
     tau += dTau;

     // Einfügung zur Ausgabe der Gesamtenergie nach jedem Zeitschritt
     //System.out.println("tau = " + tau + " Energy = " + this.refEnergy);
     System.out.println(this.refEnergy);
   }

   /**
   * This function moves each of the walkers, and updates the reference
   * energy with respect to their new positions.
   *
   * @throws ArithmeticException Thrown if the number of walkers drops to 0.
   * A specialized exception should probably
   * be made eventually.
   */

   public void walk()
   {
     double totalEnergy = 0.0; // Total potential energy
     Iterator i = walkers.iterator();
     while (i.hasNext())
     {
       Walker w = (Walker) i.next();
       w.x += Math.sqrt(dTau) * rvg.Normal(0.0,1.0); // Koordinaten für Elektron1
       w.y += Math.sqrt(dTau) * rvg.Normal(0.0,1.0);
       w.z += Math.sqrt(dTau) * rvg.Normal(0.0,1.0);
       w.x2 += Math.sqrt(dTau) * rvg.Normal(0.0,1.0);  // Koordinaten für Elektron2
       w.y2 += Math.sqrt(dTau) * rvg.Normal(0.0,1.0);
       w.z2 += Math.sqrt(dTau) * rvg.Normal(0.0,1.0);

       totalEnergy += V(w.x, w.y, w.z,w.x2, w.y2, w.z2); 
     }
     int n = walkers.size();
     if (n == 0)
       throw new ArithmeticException();
     double avg = totalEnergy / (double) n;  // Energie pro Walker = mittlere pot. Energie
     if (!refEnergyConstant)
     {
       if (alpha < 0)
         refEnergy = avg - ((double)(n-numWalkers))/(((double)numWalkers)*dTau);
       else
         refEnergy = avg - alpha*((double)n-numWalkers)/(((double)numWalkers));  // das ist Normalfall
     }
   }

   /**
   * Branches the walkers. (Birth/Death process)
   */

   public void branch()
   {
     Vector createdWalkers = new Vector(); // Temp holds new walkers
     Iterator i = walkers.iterator();
     while (i.hasNext())
     {
       Walker w = (Walker) i.next();
       int m = (int) (Weight(w) + rvg.Uniform(0.0,1.0));
       if (m > 3) m = 3;
       if (m == 0)
         i.remove();  // Walker wird aus walkers-Vektor entfernt
       else
       for (int j = 1; j < m; j++)
         createdWalkers.add(new Walker(w.x, w.y, w.z,w.x2, w.y2, w.z2));
     }
     walkers.addAll(createdWalkers); // neue Walker werden walkers-Vektor hinzugefügt
   }
}

Source Code als jGRASP-Projekt: DQMC_H2